Obiettivi | Certificazione | Contenuti | Tipologia | Prerequisiti | Durata e Frequenza | Docenti | Modalità di Iscrizione | Calendario

Il Corso SDWFND SD-WAN Operation and Deployment è un programma formativo che offre ai partecipanti una panoramica introduttiva completa della soluzione Cisco Software-Defined WAN (SD-WAN) e dei suoi componenti. Durante il corso, i partecipanti impareranno a creare, gestire e operare una rete SD-WAN utilizzando i prodotti Cisco SD-WAN. Il corso tratta la configurazione, il funzionamento e il monitoraggio del routing overlay in una rete SD-WAN, oltre a fornire informazioni sulle politiche di controllo e dati e sul modo di implementare la Quality of Service (QoS) nella rete overlay SD-WAN. Attraverso questo corso, i partecipanti potranno comprendere come la soluzione Cisco SD-WAN, un’architettura WAN overlay erogata tramite cloud, faciliti la trasformazione digitale e in cloud per le aziende, riducendo significativamente i costi e i tempi di implementazione di nuovi servizi. Infine, il corso mette in evidenza come Cisco SD-WAN permetta di costruire un’architettura di sicurezza robusta, fondamentale per le reti ibride, e di fornire un solido framework di policy.
Contattaci ora per ricevere tutti i dettagli e per richiedere, senza alcun impegno, di parlare direttamente con uno dei nostri Docenti (Clicca qui)
oppure chiamaci subito al nostro Numero Verde (800-177596).
Calling from abroad? Reach us at +39 02 87168254.
Obiettivi del corso
Di seguito una sintesi degli obiettivi principali del Corso SDWFND SD-WAN Operation and Deployment:
- Acquisire una panoramica completa della soluzione Cisco SD-WAN.
- Imparare a creare, gestire e operare una rete SD-WAN con i prodotti Cisco.
- Comprendere la configurazione, il funzionamento e il monitoraggio del routing overlay.
- Approfondire le politiche di controllo, dati e l’implementazione della QoS.
- Conoscere l’importanza di Cisco SD-WAN nella trasformazione digitale delle aziende.
Certificazione del corso
Questo corso tratta contenuti trasversali a diverse Certificazioni Cisco Enterprise
Contenuti del corso
- Cisco SD-WAN Solution Components
- Cisco SD-WAN Solution Overview
- Cisco SD-WAN Components
- Managing SD-WAN Components
- Manage and Monitor Cisco SD-WAN Components
- Cisco SD-WAN Network Deployment
- Secure Control Plane Operation
- Secure Control Plane Deployment
- Secure Data Plane Operation
- Cloud Deployments and Redundancy
- Deploy and Verify Cisco SD-WAN Edge Routers
- Cisco SD-WAN Template Deployment
- Templates Overview
- Feature Templates
- Device Templates
- Attaching Devices to Templates
- Deploy Cisco SD-WAN Templates
- Cisco SD-WAN Overlay Routing
- Overlay Routing Overview
- OMP Route Advertisements
- OMP Route Redistribution and Network Segmentation
- Configuring and Verifying Overlay Routing
- Implement Cisco SD-WAN Overlay Routing
- Cisco SD-WAN Policies and QoS
- Policy Overview and Framework
- vSmart Policy Operation and Construction
- Forwarding and QoS Overview
- Configuring and Monitoring QoS Forwarding
- Deploy Cisco SD-WAN Policies
Attività Laboratoriali
- Manage and Monitor SD-WAN Components
- Deploy and Verify SD-WAN vEdge Routers
- Deploy SD-WAN Templates
- SD-WAN Overlay Routing
- SD-WAN Policies
Tipologia
Corso di Formazione con Docente
Docenti
I docenti sono Istruttori accreditati CISCO e certificati in altre tecnologie IT, con anni di esperienza pratica nel settore e nella Formazione.
Infrastruttura laboratoriale
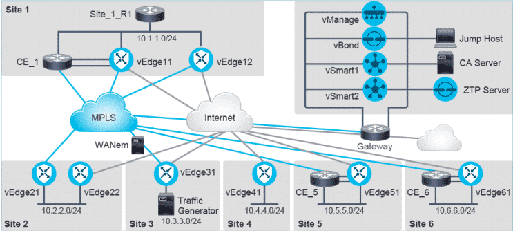
Per tutte le tipologie di erogazione, il Corsista può accedere alle attrezzature e ai sistemi reali Cisco presenti nei Nostri laboratori o direttamente presso i data center Cisco in modalità remota. Ogni partecipante dispone di un accesso per implementare le varie configurazioni avendo così un riscontro pratico e immediato della teoria affrontata. Ecco di seguito alcune topologie di rete dei Laboratori Cisco Disponibili:

Dettagli del corso
Prerequisiti
Si consiglia la partecipazione al Corso Cisco CCNA.
Durata del corso
- Durata Intensiva 2gg;
Frequenza
Varie tipologie di Frequenza Estensiva ed Intensiva.
Date del corso
- Corso Cisco SDWFND (Formula Intensiva) – Su richiesta – 09:00 – 17:00
Modalità di iscrizione
Le iscrizioni sono a numero chiuso per garantire ai tutti i partecipanti un servizio eccellente.
L’iscrizione avviene richiedendo di essere contattati dal seguente Link, o contattando la sede al numero verde 800-177596 o inviando una richiesta all’email [email protected].
